|
FloAgri, description of the model
Bommel, P., Sist, P., Piketty, M-G., Bendahan, A. B.
Back to the introduction page of the model.
The model seeks to evaluate the strict compliance of the environmental law and also the long-term effects of two alternative land use activities implemented by farmers in the Amazon, and promoted by the Floagri project. These land uses are the permanent field of annual crop (PFAC) based on conservation agriculture systems (no-tillage) and the forest management (FM) of the forests legal reserve (LR). Here, we only consider subcontracted FM: the farmer does not extract the timber himself, but he subcontracts the logging operations to a harvesting company.
The model outputs allow us to compare the economic performance and environmental impacts of smallholders’ practices and to test the influences of PFAC and FM as additional activities. We did not use sophisticated agent approaches (such as BDI architecture ) but a heuristic household decision making structure based on observations on the field, interviews with famers and expert descriptions of rural practices.
The main principle of our modeling approach is to compare various production activities starting from the same initial conditions. Considering that small-scale farmers in the Amazon are mainly focused on livestock production, each agent adopts a cattle breeding as main production strategy and a set of specific additional activities.
From each initial state, identical for each agent, six simulations are run in parallel according to a supplementary specific activity that the agent has to perform (Table 1). The first scenario (StandStrat) corresponds to the business as usual breeder strategy, for which the agent invests mainly in livestock without preserving his LR. Thus it is considered as the control scenario. When a FM activity is included (FmStrat), the agent has to delimit and protect a part of the forest in his landholding from which he can extract and sell timber while respecting some regeneration rules. The PFAC strategy (PfacStrat) imposes the agent to cultivate 4 ha of PFAC. The Fm+Pfac strategy aggregates the two previous ones: the agent has to cultivate PFAC and to manage his forest, in addition to its basic breeder activities. The last two scenarios simulate a strict compliance to environmental law: the agents do not touch their Legal Reserve (LR), then agent StandLR performs his breeder standard activities on his authorized surface, when agent PfacLR is also obliged to cultivate 4 ha of PFAC.
Table 1: Description of the six scenarios to assess the economic and ecological viability
Initial Conditions |
Strategy |
LR compliance |
Specific activities |
- Same family structure
(ex: 3 adults + 3 children)
- Same initial cash
- Same farm size
- Same initial land cover
- Same soil types |
Breeder |
No |
StandStrat: standard activities |
Yes |
FmStrat: StandStrat + FM |
No |
PfacStrat: StandStrat + PFAC |
Yes |
Fm+Pfac: FmStrat + PfacStrat |
Yes |
StandLR: StandStrat + LR compliance |
Yes |
PfacLR: PfacStrat + LR compliance |
At the beginning of a simulation, the six agents are strictly identical. They differ only in their strategy. Because the principle is to compare the economic income between the agents according to the scenarios, they cannot change their strategy during simulation and they do not interact.
Model description
The focus of our analysis is to better understand and assess the feasibility of each new activity with respect to the control scenario in terms of family labor management, availability of land and economic profitability. These three elements are schematized in the following flow diagram:

Fig. 1: Systemic diagram presenting the cash and workforce flows
According to its structure, a family is endowed by a given quantity of labor (i.e. a given number of available working days per season). As any activity requires time, the stock of available working days decreases when achieving agricultural activities. Thus, an agent is constrained by his labor endowment. The agent is also constrained by the access to and disposal of financial resources. Thus, to manage his farm, the agent owns two limited and interchangeable stocks: when he lacks labor force, he can recruit temporary workers if he has financial resources, and conversely, when he needs money, he can sell a part of his available workforce as outside laborer days (without exceeding 90 days/season/worker). Available financial resources are systematically actualized according to the financial results of the preceding period.
Model structure
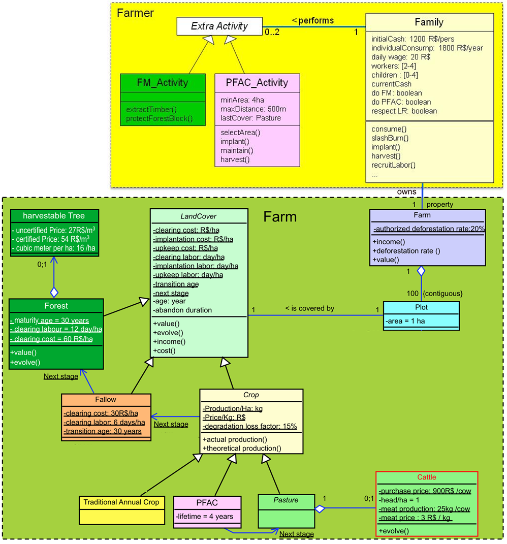
The main elements of the model are grouped in two packages. The first contains the structure of the farm and the dynamics of its vegetation, and the second package contains the family, its labor force, financial resources and farming activities.
A family is composed of children (0 to 4) and workers (2 to 4) with a landholding that extends over 100 ha. Each plot (1 ha) is covered by forests, fallow, annual crops or pasture. Annual crops (rice or corn) can be cultivated in a traditional way or using PFAC techniques. An unmaintained crop or pasture degrades progressively with abandon duration until it reaches a threshold where it becomes a fallow.

Fig. 2: UML class diagram of the Floagri model
The model technical and economic parameters (e.g. unitary prices and costs, labor demand by activity, yield) have been set by looking at data from field surveys (Barbosa et al. 2008), experts knowledge and by comparing findings from other studies (Vosti 2002; de Reynal 1995). The PFAC parameters have been obtained from data generated by the FloAgri project.
Table 1: Prices and costs associated to the vegetation. Note that the prices are in Brazilian Real (BRL or R$). Exchange rate is about 1 R$ = ½ USD.

Model dynamic
The simulations are run for 40 years. As the Amazon climate is clearly divided in rainy and dry seasons, the simulations are scheduled by an annual time step divided in two sub-steps with distinct seasonal farming practices. At the end of the year, each agent performs an annual balance to level the accounts and make specific purchases.

Fig. 3: Main sequence diagram of the scheduler divided in 3 sub-steps
At each season, the land cover evolves naturally then the agent performs his seasonal activities as a sequence of phases: spends money for the semester consumption; works on his land to produce agricultural goods, harvests and sells the production.
Vegetation dynamics
Each hectare of land cover evolves naturally with age and may change. For example, an abandoned crop encroaches gradually (ie. its abandonment level increases at each season) then, beyond a threshold, turns fallow. After 30 years, a fallow turns young forest, which needs more 30 years to get harvestable trees (3 trees/ha). An unmaintained crop or pasture produces less than a maintained crop (15% drops per abandonment level):
actual production = optimal production × neglected factor (eq. 1)
where: optimal production = production/ha done by the model data
and: neglected factor = (1 – degradation loss factor) ^abandon level = (1–0.15) ^abandon level
The way a plot changes its cover depends also on smallholder’s actions. On any plot, the smallholder can suppress a cover and implant a new crop. To counteract the natural degradation of the crops, pastures and cattle, some activities are required in order to maintain their productivity. The following diagram shows all the vegetation types and the different ways (by natural transitions or by smallholder’s actions) through which a land cover changes its state.

Fig. 4: State-transition diagram of the cover
The cattle dynamics is very similar to the vegetation dynamics: when it is adult, a cow produces a quantity of meat per year, depending on the pasture quality and on its level of maintenance (eq. 1). In actual terms, this production matches a gain of body weight and the birth of a calf. But the model aggregates this production as a quantity of meat harvested and sold by the farmer. If the herd is neglected, it produces less and less, and finally dies. Because all the cattle production (i.e. the calves) is sold, the farmer has to buy new cows during the annual balance stage, so to increase the cattle size.
Farmer activities
After having consumed (cost: individual consumption × family size), the smallholder performs his seasonal agricultural activities. Breeding is a preferred direction towards where the agent wants to invest, but he dedicates also a part of his labor force to annual crops. For example in dry season, if the family has needs (cash lower than twice his consume), the smallholder cultivates annual crops for self-consumption (half hectare per family member). At the end of the season, he harvests all its mature crops (crop implanted this season are not yet ready). Since the family finances are one of the models functioning, the harvest production is immediately converted into cash (actual production × crop price) even for the self-consumption production (the agent has to buy his own food).
As part of his agricultural activities, after this self-subsistence phase, the smallholder spends time and money to upkeep with the pastures and cattle. Then with the remaining cash and manpower, he performs an expansion loop during which he slashes and burns some forest plots to implant annual crops. New pastures will be implanted after the annual crop harvest, at the following wet season. The loop expansion is constrained by forest or fallow availability, by possibility to expand in case of constraint scenarios (FmStrat, Fm+Pfac, StandLR, PfacLR) and by the availability of family resources.
At the end of a season, all the remaining work force is sold (max 90 days/worker). Here it should be noted that the sale of manpower may be unrealistic: in case of comfortable savings, smallholders do not behave on this way but rather seek to improve their standard of living. Nonetheless, because we wanted to compare the efficiency of each strategy on the same basis, we removed this option and the sale of extra manpower was kept for all the agents without taking into account any limit of savings.
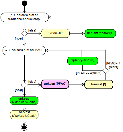
Farmer activities in dry season
After having consumed (cost = individual consumption x family size), the farmer performs its seasonal agricultural activities. The following activity diagram presents his behavior in dry season.

Fig. 5: Activity diagram of a farmer in dry season. Painted activities are for agriculture. Bold elements are for PFAC and Forest management. Activities in italics are for cover changes.
Even if it is a breeder, the agent doesn’t dedicate his labor force only to cattle breeding as shown by the diagram. It is rather a preferred direction towards where the farmer wants to invest in his expansion loop. But, if he has family needs (cash lower than twice his consume), he cultivates annual crops for self-consumption (half hectare per family member). At the end of the season, he harvests all its mature crops (crop implanted this season are not yet ready).
Farmer activities in wet season
As described by the sequence diagram, the vegetation evolves at the beginning of the next season. For example, the annual crops sown at the former season are now mature. Then, after having consumed, the farmer performs its wet season activities by harvesting his mature annual crops sown previously during the expansion loop or for self-subsistence. Then, he implants its pastures on harvested crops. Thus, if he still has enough resources, he maintains his pastures, his cattle and his cocoa trees. After what he harvests all his mature crops (including pasture and cattle) and sells a part of his work force if he has needs.

Fig. 6: Activity diagram of a farmer in wet season
Farmer specific activity: FM on Legal Reserve (FmStrat and Fm+Pfac)
The FM supplementary activity imposes the agent to protect a part of the LR (80%). But while performing the FM scenario, he is authorized to extract and sell timber (3 trees /ha or 16 m3/ha) that is sold as certified trees (54 R$/m3, when uncertified price is 27 R$/m3) . A company subcontracts this activity and the charges are already deduced from the sale price. After having cut down the matured trees of 1/3 of the LR, the forest is protected during the next 30 years. Of course, the protected area must remain forest, but the farmer is authorized to slash and burn the forests located outside the LR to implant crops (in that case, timber is also consider as certified wood). Agents that do not perform FM sell their trees as uncertified wood (half the price).
Farmer specific activity: permanent field of annual crop (PfacStrat, Fm+Pfac and PfacLR)
The supplementary activity PFAC imposes the agent to cultivate 4 ha of permanent crops. Normally, PFAC allows recovering encroached pastures by using no-till techniques. But if there is no degraded pasture around the house (500 m), the agent looks for an old pasture still producing, closed to the house.
In order to remain homogeneous with the other crop management, the modeled activities of PFAC consist in implanting, up keeping and harvesting the permanent crops. In reality, a farmer harvests his PFAC main crop (½ ha of rice and ½ ha of corn) at the end of the wet season and then sows a legume cover crop to control soil erosion and weeds, to increase organic matter and water in the soil, and to fixe nitrogen. So, both crops are productive. In the model, we consider one harvest per season which production and price aggregate both crops (main and cover crop) into one (production: 1 425 kg/ha/season).
To maintain the PFAC, the farmer has to buy fertilizer (357 R$/ha), urea (80 R$/ha) and herbicides (310 R$/ha), considering that the seeds have been stocked from previous harvest. Thus, the agent spends an average of 373.5 R$/ha/season for keeping up the PFAC. To implant it, the agent buys limestone (420 R$/ha) and phosphate (400 R$/ha), plus the maintenance products (1 193.50 R$/ha).
The PFAC has a time life of 4 years. During its last season, the cover vegetation sown is pasture that will be productive at the next season.
PFAC has been recognized to be a great advantage by the farmers during interviews. They explained that they earn in comfort by working near their home. This aspect is however not taken into account into the model.
Back to the introduction page of the model.
|
|