|
Dricol
Emergence de conventions sur les ressources communes
Bruno Locatelli, Cirad ; Olivier Thébaud, Ifremer.
Dans un article intitulé "Spontaneous
order", Sugden (1989) analyse comment des règles
collectives d'accès à une ressource naturelle peuvent
évoluer et se maintenir sans effort collectif explicite
ou sans intervention extérieure.
D'après Sugden, le problème des règles
d'accès se rapproche d'un jeu de coordination. Comme
dans le cas de la théorie des jeux, il est difficile de
prévoir l'évolution du système car le comportement des
agents n'est pas seulement guidé par la rationalité
économique.
Comme exemple, il cite le cas de
conventions de partage de ressources sur une côte du
Yorkshire en Angleterre. Sur cette côte, les habitants
collectent le bois apporté par les marées. Une des
conventions de collecte a retenu notre attention :
lorsqu'une personne ramasse du bois, elle constitue un
tas dont elle marque la propriété par un pierre. Cette
convention peut être examinée d'un point de vue
économique : comme elle permet d'éviter une perte de
temps à surveiller le bois, elle augmente l'efficacité
de la collecte par rapport à une situation de libre
accès. La question est de savoir comment cette
convention est apparue.
Sugden s'intéresse à son apparition
sans faire appel à l'hypothèse d'un agent extérieur,
capable d'imposer une règle. Les questions induites sont
les suivantes : comment une convention change-t-elle ?
(c'est à dire : comment une majorité de gens se met-elle
à suivre une nouvelle règle ?) Quels sont les processus
qui permettent à la règle de s'auto-renforcer et qui
conduisent à son adoption collective ? Sugden étudie
différents éléments qui peuvent aider à répondre à ces
questions.
A partir de cet article, nous avons
développé un modèle multi-agents, à l'aide de la
plate-forme Cormas. La grille spatiale représente une
plage où sont situés des morceaux de bois. Des agents
observent leur environnement, se déplacent, collectent
le bois et le rassemblent en tas. Dans un premier modèle
simple, il n'y a pas de règles de respect des tas de
bois. Les agents parcourent la grille, ramassent du bois
sur la plage et constituent des tas que les autres
viennent piller.
Le modèle peut être utilisé pour
analyser l'émergence d'une règle collective. Deux
hypothèses ont conduit à des simulations.
La première est appelée la "pression
des pairs". Lorsqu'un agent a dépassé un seuil de
bois entassé, il devient respectueux de la propriété. Il
va non seulement respecter les tas des autres agents
mais aussi imposer ce respect : si un agent se trouve
dans son rayon de visibilité, il l'empêche de piller les
tas. Si le tas d'un agent respectueux est pillé et passe
en dessous du seuil, il redeviendra irrespectueux. Dans
ce cas, un équilibre est trouvé lorsque tous les agents
sont respectueux de la propriété. Le délai dépend
évidemment du seuil, de la quantité de bois et du nombre
d'agents.
L'autre hypothèse est l'imitation.
Au début de la simulation, les individus sont
aléatoirement respectueux ou non de la propriété. Si un
individu respectueux de la propriété se trouve entouré
d'une majorité de non-respectueux (dans son rayon de
visibilité), il va changer son comportement, et
vice-versa. Dans ce cas, on note une grande instabilité
du nombre d'agents respectueux. Ce chiffre oscille
largement pendant toute la simulation jusqu'à ce que
l'un des deux comportements l'emporte. La disposition
initiale des tas a une grande influence : si les tas
sont rapprochés, les agents seront plus souvent proches
les uns des autres et les changements de comportements
seront plus fréquents.
Ce travail a permis de mettre en
évidence l'intérêt des SMA pour traiter des problèmes
d'émergence de conventions, qui sont difficilement
abordables avec des modélisations économiques
classiques. En particulier, les SMA permettent de faire
interagir des agents hétérogènes et d'observer
l'évolution individuelle ou collective.
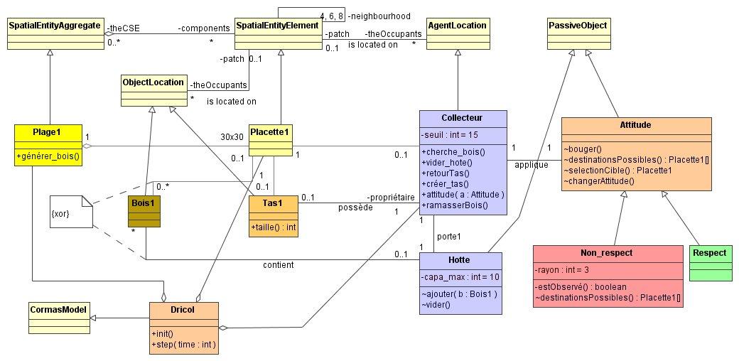
Représentation UML
Ce modèle a été repris et designé en
UML lors d'une session de formation. Voici les
résultats:
Diagramme de classe (phase d'analyse), cliquer
pour agrandir 
Diagramme de classe (phase de design), cliquer
pour agrandir 
Diagramme de classe (phase
d'implémentation), cliquer pour agrandir 
Diagramme d'état transition des changement
d'attitude :

Diagramme d'activité pour l'activité
"bouger" : 
Référence
Sugden, R. (1989). Spontaneous order. Journal
of economic perspectives, 3 (4): 85-97.
Lisez l'article complet sur JASSS.
Vous pouvez télécharger le modèle (zip, 4 ko).
Pour en savoir plus, contactez Bruno
Locatelli ou Olivier
Thébaud (or P. Bommel or C. Le Page).
|