
|
Test Spatial Entities : TSE
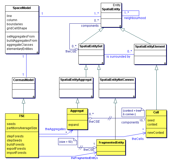
Test des entités spatiales agrégatives de CormasChristophe Le Page, Pierre Bommel, Cirad (Voir aussi la page Demo_aggregates) Ce modèle illustre les principes d'utilisation des entités spatiales agrégatives de Cormas. Dans l'arbre d'héritage des entités spatiales génériques de Cormas, l'entité spatiale composée "SpatialEntity_Set" se spécialise en :
La première (Spreading of 3 forests: initForests & stepForests) consiste à définir les composants (Groves) comme des ensembles de cellules contigües partageant une même condition. On commence par charger une grille de 50*50 cellules de type "Plot" dont l'attribut "tree" est un booleén. La création des entités spatiales composées "Grove" est soumise à une contrainte supplémentaire sur le nombre minimum (fixé à 25) de composants contigüs vérifiant la condition d'agrégation. Faire co-exister dans le même modèle des entités spatiales définies à différents niveaux offre une grande souplesse pour écrire les méthodes de dynamique de la végétation. Certains processus seront plus facilement décrits au niveau cellulaire, d'autres au niveau agrégé. Ainsi, dans cet exemple théorique simpliste,
Un deuxième niveau d'agrégation (FragmentedEntity) est également modélisé. Ces agrégats de deuxième ordre sont composés d'agrégats de premier niveau dont la taille est supèrieure à 50. Nous obtenons alors une hiérarchie d'agrégation, depuis le niveau élémentaire jusqu'aux agrégats de deuxième niveau.
La seconde (setSingletonAggregatesFromRandomSeeds & swellForests) consiste à partir de 30 cellules "graines"et à créer autant d'agrégats initialement constitués d'un seul composant: une graine. Le processus itératif de construction des agrégats repose sur l'intégration, parmi les cellules en lisière, de toutes celles qui n'appartiennent pas encore à un autre agrégat. Il y a deux façons de construire les agrégats à partir des "graines" :
How to run this model...
|
|